FabioBelfo Inserito: 8 gennaio 2024 Segnala Inserito: 8 gennaio 2024 Salve e buongiorno a tutti gli utenti del forum, innanzitutto mi presento, io sono Fabio, giovane aspirante collaudatore e programmatore che ha appena cominciato da qualche mese a riprendere in mano tutta la parte informatica dopo 4 annetti spesi a fare l'elettricista una volta terminati gli studi. La questione che vengo a porre in giornata odierna riguarda l'implementazione di una torretta PATLITE LB6-20ILWCBW, di ultima generazione con comunicazione I/O link nel mio progetto su TIA PORTAL, più precisamente per permettere la comunicazione tra il mio programma e la torretta mi devo servire di una ciabatta della BALLUFF I/O link. Mi devo occupare del testing di questa e di conseguenza riporto le azioni fino ad ora compiute : - Aggiunta GSD ciabatta BALLUFF(sempre da testare anche lei) e predisposta con una porta in I/O 16 bit sia ingresso che uscita per la lettura e scrittura dei parametri - Scaricato il file IODD necessario per la comunicazione I/O link e caricato all'interno del programma specifico della ciabatta Ora la parte che mi rimane da fare sarebbe quella di pura programmazione immagino , dove dovrei andare a inserire i parametri che sono forniti dal produttore della ciabatta in una specifica funzione che creo io all'interno del TIA PORTAL, solo che mi son documentato ma non riesco a trovare la maniera per riuscire a fare questo assegnamento dei parametri all'interno del mio programma ed e qui che sorge la mia richiesta di aiuto. Spero di esser stato sufficientemente chiaro e nel caso rimango in attesa di risposte per cercare di comprendere meglio buona giornata lascio pagina della torretta https://www.patlite.it/product/detail0000000967.html
pigroplc Inserita: 8 gennaio 2024 Segnala Inserita: 8 gennaio 2024 Nel link che hai messo in fondo c'è il manuale "General istruction manual" dove vedi la mappatura standard della colonnina luminosa a 5 stadi quindi con 5 bit di interfaccia accendi i 5 stadi più un sesto di buzzer. Se invece vuoi cambiare il modo di funzionamento esempio farla diventare un indicatore di livello devi seguire le pagine successive per cambiare la modalità. Tieni conto che potresti aver la necessità di ripetere la procedura di configurazione per ogni accensione del plc in modo da sopperire ad una sostituzione futura. Nel mio caso un annetto fa utilizzai la FB 50004 LIOLink_Device per parametrizzare una colonnina della Werma sempre con master Balluff. P.S. In caso di problemi puoi sempre fare affidamento al service Balluff che è fatto di persone competenti e sempre disposte a darti una mano anche se il prodotto a valle del loro master IO Link non è di loro competenza. Tra l'altro visto il macello che c'è stato con le consegne tempo addietro potrebbero già aver affrontato il problema.
FabioBelfo Inserita: 9 gennaio 2024 Autore Segnala Inserita: 9 gennaio 2024 Intanto ti ringrazio per la risposta completa, spero di non aver bisogno di altro (anche se sono prettamente sicuro che tornerò presto ) e ti auguro una buona giornata.
FabioBelfo Inserita: 10 gennaio 2024 Autore Segnala Inserita: 10 gennaio 2024 @pigroplc eccomi, buongiorno, torno a disturbare se posso.. Ti chiederei se fossi cosi gentile e avessi ancora a portata di mano, il codice che hai scritto di come avevi parametrizzato il blocchetto per configurare la torretta. In modo da potermi confrontare perpiacere
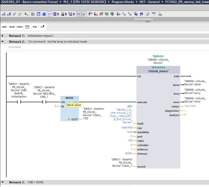
pigroplc Inserita: 10 gennaio 2024 Segnala Inserita: 10 gennaio 2024 @FabioBelfo non penso sia troppo utile per te questa cosa perché si tratta di un altro prodotto che tra l'altro esce di fabbrica impostato come livello, io a suon di richiami di questo blocco vado a scrivere ciò che voglio alla torretta. Io ti consiglierei di leggerti bene la documentazione sul blocco in modo da sapere cosa scrivere. tutti i segmenti compattati vengono così
FabioBelfo Inserita: 11 gennaio 2024 Autore Segnala Inserita: 11 gennaio 2024 Ti ringrazio ancora una volta @pigroplc per la disponibilità e rapidità nella risposta, avevo un dubbio su ciò che andavo a scrivere nell'FB che mi hai risolto.
Messaggi consigliati
Crea un account o accedi per commentare
Devi essere un utente per poter lasciare un commento
Crea un account
Registrati per un nuovo account nella nostra comunità. è facile!
Registra un nuovo accountAccedi
Hai già un account? Accedi qui.
Accedi ora