Vai al contenuto

DataLogCreate S7 1200


Messaggi consigliati

Inserito:

Buongiorno a tutti, ho fatto un programmino di prova dove nel web server viene creato un file da aprire con excel e ad ogni fine turno viene scritto un log, funziona tutto a dovere fino a quando non spengo il plc, a questo punto  il file rimane allo stato dello spegnimento ma non logga più alla riaccensione.

Devo per forza cancellare il file nel web server, a questo punto il file viene ricreato e il tutto ricomincia a loggare.

Io avrei bisogno di continuare a scrivere il medesimo file, ad esempio se quando spengo ho 20 righe vorrei che quando riaccendo ripartisse dalla ventunesima.

Qualche idea ?

Sto usando un S7 1200 cpu 1212c e Tia Portal V17.

Vorrei allegare il file ma non riesco, o forse non si può?

Grazie a tutti

Inserita:

Ma il file lo lasci aperto? A fine scrittura ti consiglio vivamente di chiudere il file.
Sul manuale, a dire il vero, c'è scritto che in caso di passaggio della CPU in stop o di nuovo avviamento il file viene chiuso automaticamente, ma lasciare un file aperto è comunque una cosa bruttissima.

Inserita:
12 ore fa, batta ha scritto:

Ma il file lo lasci aperto? A fine scrittura ti consiglio vivamente di chiudere il file.
Sul manuale, a dire il vero, c'è scritto che in caso di passaggio della CPU in stop o di nuovo avviamento il file viene chiuso automaticamente, ma lasciare un file aperto è comunque una cosa bruttissima.

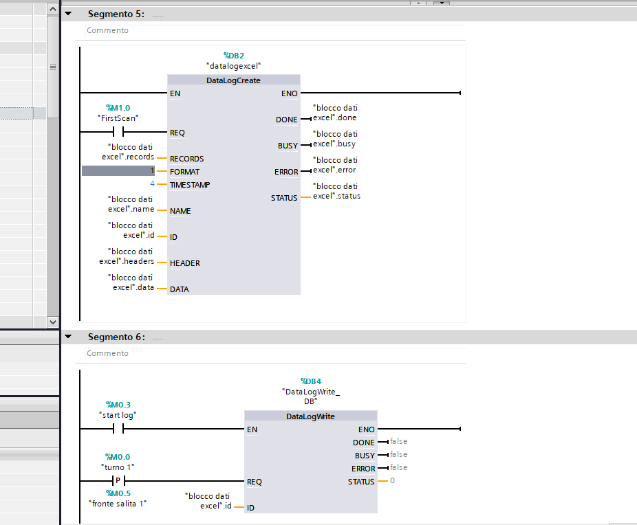
Grazie batta, per comodità posto solamente le 2 operazioni che faccio per scrivere il file,

alla prima scansione abilito "datalogcreate"

con il DONE setto M0.3 che è alla riga sotto e non si vede

M0.3  abilita DATALOGWRITE e qui scrivo solamente l'intestazione del file

quando REQ di datalogwrite va a 1 scrivo una riga

Mi stai dicendo che ogni volta che scrivo una riga devo chiudere il file, in che modo?

Graziedatalog.thumb.png.cfde52f7eca157128139053e0dc3749b.png

Inserita:

Se apri la cartella delle istruzioni "Ricette e data logging" vedi tutte le istruzioni disponibili.
Oltre a "DataLogCreate" (che oltre a creare il file lo lascia anche aperto - per questo riesci poi a scrivere) e "DataLogWrite" (che per scrivere ha bisogno che il file sia aperto), ci sono anche "DataLogOpen" e "DataLogClose" (ed altre).
Io lascerei aperto il file solo se devo fare un certo numero di scritture una dopo l'altra, in un periodo breve di tempo, ma consiglio vivamente di chiuderlo una volta terminato il ciclo di scritture.
Nel tuo caso, mi pare di capire che devi scrivere solo a fine turno. Se ad ogni fine turno crei un nuovo file, ti basta aggiungere la chiusura del file dopo la scrittura.
Se devi scrivere ancora sullo stesso file, prima di scrivere apri il file, scrivi, e poi chiudi il file.
La chiusura del file è importante anche per la condivisione del file stesso. Ora, al volo, non ti so dire se il file aperto con le istruzioni di data logging permette o meno la condivisione, ma evitare di lavorare in due sullo stesso file aperto è sicuramente meglio.
Lasciare il file aperto per tempi lunghi è da evitare tassativamente.

Inserita:
13 hours ago, batta said:


Lasciare il file aperto per tempi lunghi è da evitare tassativamente.

Ma il motivo?

Inserita:
31 minuti fa, Mister_X_ ha scritto:

Ma il motivo?

Rischi di perderlo.

Inserita:
15 ore fa, batta ha scritto:

Se apri la cartella delle istruzioni "Ricette e data logging" vedi tutte le istruzioni disponibili.
Oltre a "DataLogCreate" (che oltre a creare il file lo lascia anche aperto - per questo riesci poi a scrivere) e "DataLogWrite" (che per scrivere ha bisogno che il file sia aperto), ci sono anche "DataLogOpen" e "DataLogClose" (ed altre).
Io lascerei aperto il file solo se devo fare un certo numero di scritture una dopo l'altra, in un periodo breve di tempo, ma consiglio vivamente di chiuderlo una volta terminato il ciclo di scritture.
Nel tuo caso, mi pare di capire che devi scrivere solo a fine turno. Se ad ogni fine turno crei un nuovo file, ti basta aggiungere la chiusura del file dopo la scrittura.
Se devi scrivere ancora sullo stesso file, prima di scrivere apri il file, scrivi, e poi chiudi il file.
La chiusura del file è importante anche per la condivisione del file stesso. Ora, al volo, non ti so dire se il file aperto con le istruzioni di data logging permette o meno la condivisione, ma evitare di lavorare in due sullo stesso file aperto è sicuramente meglio.
Lasciare il file aperto per tempi lunghi è da evitare tassativamente.

Grazie batta sei gentilissimo, ovviamente avevo letto le istruzioni e mi sembrava che bastasse il programma che ho scritto e postato, ad ogni modo ho modificato come mi hai consigliato e ad ogni scrittura chiudo il file.

Adesso qualche cosa è cambiato ma non come voglio io, ovvero, fin quando il plc è acceso in run scrivo una riga nuova ad ogni evento esattamente come prima, quando il plc si spegne, alla riaccensione posso scegliere cambiando poca cosa nel programma se aprire un nuovo file, oppure riscrivere sopra all'evento più vecchio del medesimo, ma mai continuare da dove ero rimasto il medesimo file.

Anche se consigliato chiudere il file non è che mi piaccia molto perchè è vero che scrivo la produzione ad ogni fine turno che equivale ad una sola riga, ma sono sempre pronto a scrivere qualche evento eccezzionale che può capitare.

Qualcuno qui aveva messo nei download un programma per scrivere dei datalog e aprire con excel ma è troppo vecchio e non c'è più, magari aveva risolto in qualche modo.

Inserita:

Ma se riapri il file e scrivi, ti deve fare una nuova riga.

Qui sotto c'è un esempio di un datalog che ho fatto qualche anno fa:

Record,Date,UTC Time,Set Surrisc.,Surrisc.Reale,Alta Press.,Bassa Press.,Delta Press., rpm Pompa Ril.,Temp.Saturaz.,Temp.Condens.,Temp.Acqua IN,Temp.Acqua OUT,Temp.Eco IN,Temp.Eco OUT,Temp.Scarico Eco IN,Temp.Scarico Eco OUT,rpm Generatore, Potenza in rete,kW/DP,Potenza PR
      2161, 5/19/2020,11:46:18,   8.000000E+00,   6.889851E+01,   3.621288E+00,   3.291686E+00,   3.296020E-01,   5.332031E+01,   8.220000E+01,   6.070000E+01,   8.870000E+01,   8.940000E+01,   0.000000E+00,   0.000000E+00,   0.000000E+00,   0.000000E+00,   1.145666E-36,  -2.229205E-01,  -6.763324E-01,   2.265625E-03
      2162, 5/19/2020,11:46:21,   8.000000E+00,   6.878487E+01,   3.627036E+00,   3.292251E+00,   3.347852E-01,   5.891418E+01,   8.210000E+01,   6.050000E+01,   8.870000E+01,   8.940000E+01,   0.000000E+00,   0.000000E+00,   0.000000E+00,   0.000000E+00,   1.145666E-36,  -1.713394E-01,  -5.117890E-01,   3.964844E-03
      2163, 5/19/2020,11:46:24,   8.000000E+00,   6.863005E+01,   3.663825E+00,   3.297337E+00,   3.664875E-01,   5.867615E+01,   8.210000E+01,   6.040000E+01,   8.870000E+01,   8.940000E+01,   0.000000E+00,   0.000000E+00,   0.000000E+00,   0.000000E+00,   1.145666E-36,  -9.604948E-02,  -2.620812E-01,   5.664062E-03
      2164, 5/19/2020,11:46:27,   8.000000E+00,   6.844497E+01,   3.669573E+00,   3.300728E+00,   3.688447E-01,   6.034241E+01,   8.200000E+01,   6.030000E+01,   8.870000E+01,   8.940000E+01,   0.000000E+00,   0.000000E+00,   0.000000E+00,   0.000000E+00,   1.145666E-36,  -3.863883E-01,  -1.047564E+00,   2.832031E-03
      2165, 5/19/2020,11:46:30,   8.000000E+00,   6.826943E+01,   3.682219E+00,   3.305814E+00,   3.764045E-01,   5.903320E+01,   8.200000E+01,   6.020000E+01,   8.870000E+01,   8.940000E+01,   0.000000E+00,   0.000000E+00,   0.000000E+00,   0.000000E+00,   1.145666E-36,  -5.466465E-01,  -1.452285E+00,   7.363281E-03

 

Inserita:
Il 10/1/2024 alle 15:52 , batta ha scritto:

Ma se riapri il file e scrivi, ti deve fare una nuova riga.

Qui sotto c'è un esempio di un datalog che ho fatto qualche anno fa:

Record,Date,UTC Time,Set Surrisc.,Surrisc.Reale,Alta Press.,Bassa Press.,Delta Press., rpm Pompa Ril.,Temp.Saturaz.,Temp.Condens.,Temp.Acqua IN,Temp.Acqua OUT,Temp.Eco IN,Temp.Eco OUT,Temp.Scarico Eco IN,Temp.Scarico Eco OUT,rpm Generatore, Potenza in rete,kW/DP,Potenza PR
      2161, 5/19/2020,11:46:18,   8.000000E+00,   6.889851E+01,   3.621288E+00,   3.291686E+00,   3.296020E-01,   5.332031E+01,   8.220000E+01,   6.070000E+01,   8.870000E+01,   8.940000E+01,   0.000000E+00,   0.000000E+00,   0.000000E+00,   0.000000E+00,   1.145666E-36,  -2.229205E-01,  -6.763324E-01,   2.265625E-03
      2162, 5/19/2020,11:46:21,   8.000000E+00,   6.878487E+01,   3.627036E+00,   3.292251E+00,   3.347852E-01,   5.891418E+01,   8.210000E+01,   6.050000E+01,   8.870000E+01,   8.940000E+01,   0.000000E+00,   0.000000E+00,   0.000000E+00,   0.000000E+00,   1.145666E-36,  -1.713394E-01,  -5.117890E-01,   3.964844E-03
      2163, 5/19/2020,11:46:24,   8.000000E+00,   6.863005E+01,   3.663825E+00,   3.297337E+00,   3.664875E-01,   5.867615E+01,   8.210000E+01,   6.040000E+01,   8.870000E+01,   8.940000E+01,   0.000000E+00,   0.000000E+00,   0.000000E+00,   0.000000E+00,   1.145666E-36,  -9.604948E-02,  -2.620812E-01,   5.664062E-03
      2164, 5/19/2020,11:46:27,   8.000000E+00,   6.844497E+01,   3.669573E+00,   3.300728E+00,   3.688447E-01,   6.034241E+01,   8.200000E+01,   6.030000E+01,   8.870000E+01,   8.940000E+01,   0.000000E+00,   0.000000E+00,   0.000000E+00,   0.000000E+00,   1.145666E-36,  -3.863883E-01,  -1.047564E+00,   2.832031E-03
      2165, 5/19/2020,11:46:30,   8.000000E+00,   6.826943E+01,   3.682219E+00,   3.305814E+00,   3.764045E-01,   5.903320E+01,   8.200000E+01,   6.020000E+01,   8.870000E+01,   8.940000E+01,   0.000000E+00,   0.000000E+00,   0.000000E+00,   0.000000E+00,   1.145666E-36,  -5.466465E-01,  -1.452285E+00,   7.363281E-03

 

Ciao, avevi mai provato a spegnere il plc come se andasse via corrente e poi riaccendere per vedere che succedeva?

Perchè a me funziona benissimo, solamente in caso di blackout ho il problema descritto, non vorrei che funzioni in modo diverso in base alla versione del firmare della cpu.

Dico questo perchè da istruzioni il timestamp funziona in modo diverso impostandolo da 1 a 4, io avevo la versione 4.4 e per avere data e ora locale (modo 4) ho dovuto aggiornare il firmware alla versione 4.5 altrimenti non funzionava.

Bho, non so che altro provare.

Crea un account o accedi per commentare

Devi essere un utente per poter lasciare un commento

Crea un account

Registrati per un nuovo account nella nostra comunità. è facile!

Registra un nuovo account

Accedi

Hai già un account? Accedi qui.

Accedi ora
×
×
  • Crea nuovo/a...