francesco2013 Inserito: 25 settembre 2022 Segnala Inserito: 25 settembre 2022 Buongiorno è molto che non riprendo in mano il discorso programmazione plc , e mi trovo con un problema di errore che per il momento non so risolvere, chiedo lumi per risolverlo Grazie
Ivan Botta Inserita: 25 settembre 2022 Segnala Inserita: 25 settembre 2022 Francesco, mi sa che inavvertitamente hai aperto 2 post uguali, ho provveduto a chiuderne uno. 😉
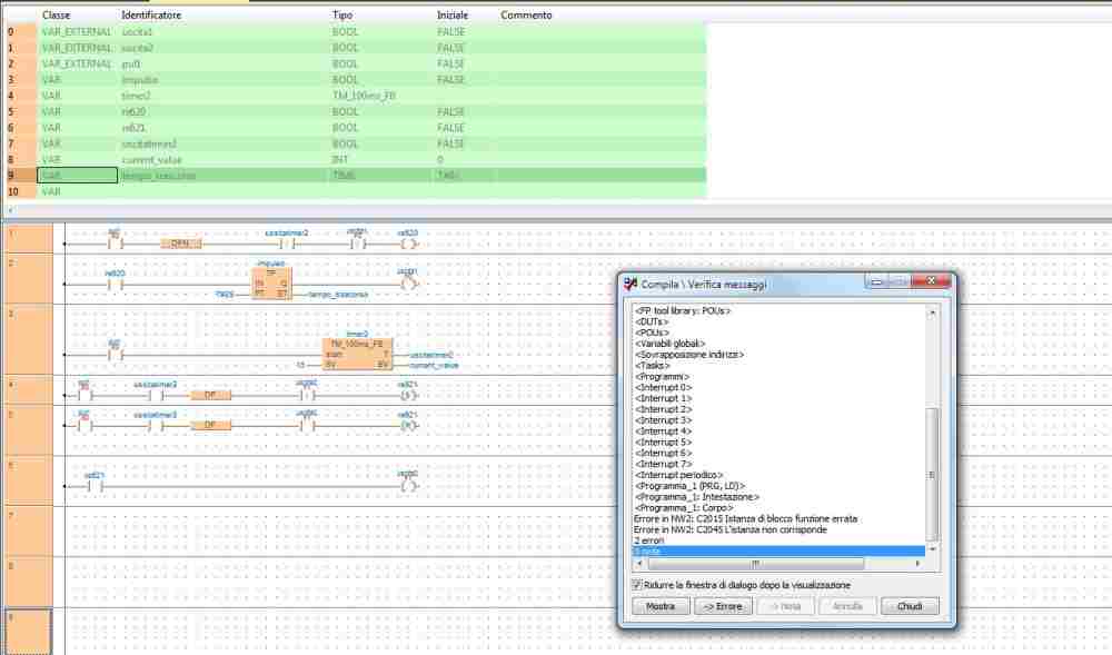
Mister_X_ Inserita: 25 settembre 2022 Segnala Inserita: 25 settembre 2022 (modificato) 2 hours ago, francesco2013 said: Buongiorno è molto che non riprendo in mano il discorso programmazione plc , e mi trovo con un problema di errore che per il momento non so risolvere, chiedo lumi per risolverlo Grazie Il blocco tp “impulso” è dichiarato come bool Quello credo sia il primo errore Modificato: 25 settembre 2022 da Mister_X_
Roberto Gioachin Inserita: 26 settembre 2022 Segnala Inserita: 26 settembre 2022 Se fai doppio click sulla riga dell'errore "Errore in NW2:C20..... " ti rimanda all'errore. Il TP non è un BOOL, se lasci al programma l'onere di dichiararlo, lo dichiara lui correttamente.
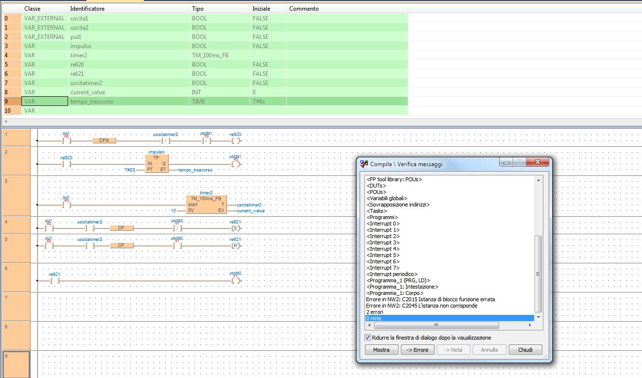
Roberto Gioachin Inserita: 26 settembre 2022 Segnala Inserita: 26 settembre 2022 Alcune considerazioni sulle poche righe che hai editato: - Il temporizzatore TP va dichiarato come tipo TP. - Non serve dichiarare una variabile prima di utilizzarla nel programma, ad esempio il temporizzatore TP, se messo nel programma senza prima aver dichiarato il nome di istanza, il programma provvederà ad assegnargli un nome ed anche il tipo di variabile. - Non conviene utilizzare i temporizzatori TM_100ms_FB, conviene utilizzate i temporizzatori TON e TOFF. - Fare attenzione alle istruzioni DF, queste non realizzano il fronte di salita del contatto che sta a sinistra, ma di tutta la serie che sta a sinistra. Per ottenere il fronte di salita di una sola variabile si utilizza il contatto con P (doppio click del contatto e si selezione il fronte di salita). - In generale, le istruzioni di SET e RESET andrebbero utilizzate con parsimonia, solo per evitare che qualche variabile rimanga attiva involontariamente.
francesco2013 Inserita: 27 settembre 2022 Autore Segnala Inserita: 27 settembre 2022 Grazie per i preziosi consigli.
Messaggi consigliati
Crea un account o accedi per commentare
Devi essere un utente per poter lasciare un commento
Crea un account
Registrati per un nuovo account nella nostra comunità. è facile!
Registra un nuovo accountAccedi
Hai già un account? Accedi qui.
Accedi ora